
우선 화면 우측 상단을 드래그해서 뷰포트를 2개로 만들고 하나는 쉐이더 에디터모드로 설정했다.

섭디비전 모디파이어를 추가하고 셰이드 스무스를 눌러 더욱 부드럽게 만들어주었다.


저번 시간에 배웠던 스카이 텍스쳐를 추가해주도록 하자.

설정 창의 노드 랭글러도 켜주었다.

오브젝트를 선택하고 우측 머터리얼 창에서 +나 -버튼을 통해 머터리얼 슬롯을 추가하거나 삭제할 수 있다

슬롯을 만들고 뉴 버튼을 눌러서 머터리얼을 생성해보자.

에딧모드를 통해 서로 다른 매터리얼을 한 오브젝트에 Assign시키는 것도 가능하다.
사용되지 않는 머터리얼 파일은 블렌더 파일을 껐다 켰을 때 자동으로 삭제된다.
방패모양 아이콘을 눌러 삭제되지 않게 할 수 있다.
이런 식으로 간단하게 머터리얼을 사용할 수도 있지만 조금 더 복잡한 작업을 위해서는 쉐이드 창에 켜진 노드를 조정해야 한다.

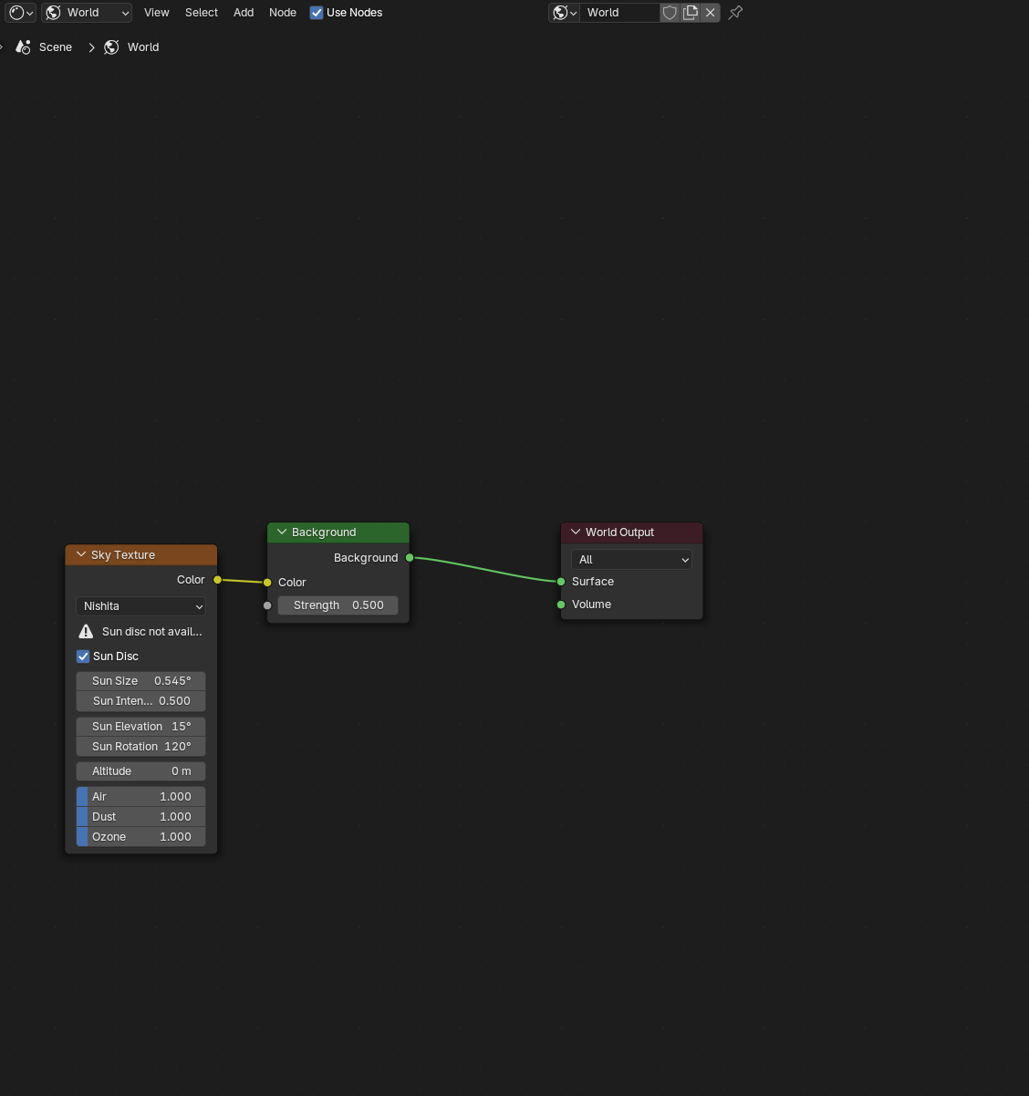
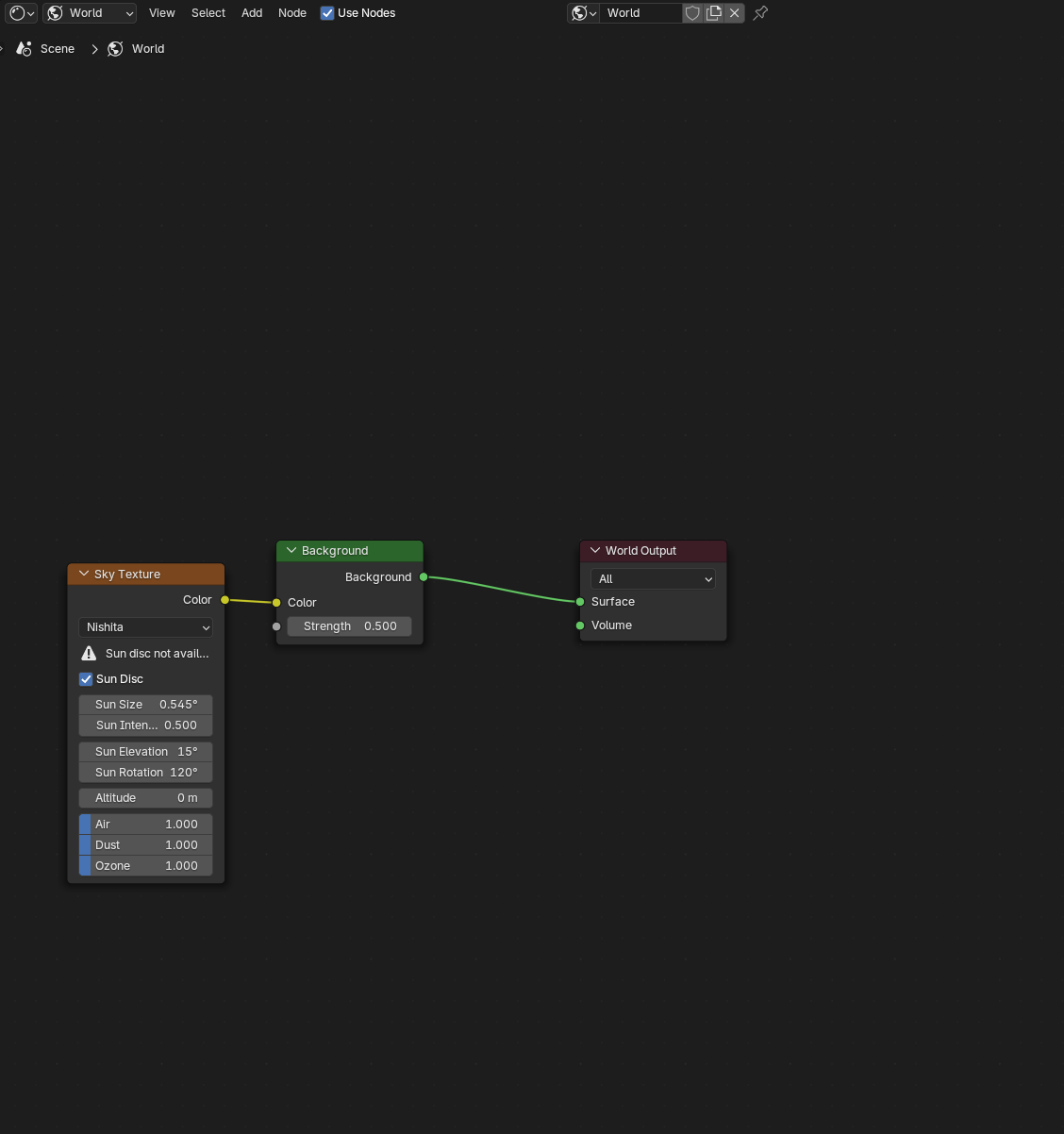
우측 상단의 쉐이더 타입을 월드로 설정하면 스카이 텍스쳐가 노드 형식으로 배경에 적용된 것을 볼 수 있다.
보면 노드끼리 연결되는 것을 볼 수 있는데
종류에 따라 컬러/밸류/벡터/쉐이더 등으로 분류되며 소켓의 색상으로 구분할 수 있다.

확대해보면
노란색 소켓은 하나의 컬러나 컬러 이미지를 전달하는 소켓
파란색 소켓은 벡터와 같은 위치나 방향의 값을 전달하는 소켓
초록색 소켓은 반사나 투과 같이 메쉬가 빛과 어떻게 반응할지 결정하는 쉐이더 값을 전달하는 소켓
기본적으로 노드는 아웃풋 소켓을 좌클릭 드래그해서 인풋 소켓에 드래그 하면 되며 아웃풋을 ctrl좌클릭 하는것으로 취소할 수 있다.

여러개의 노드가 연결되어 있을 때 M키로 쉐이더를 끄고 켤 수도 있다.
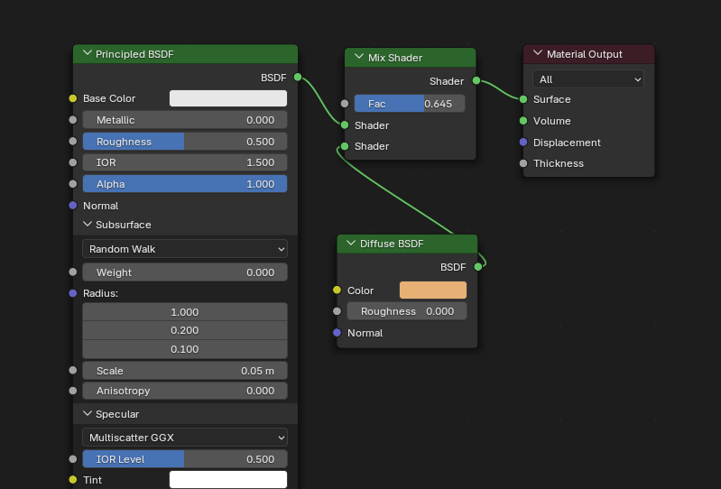
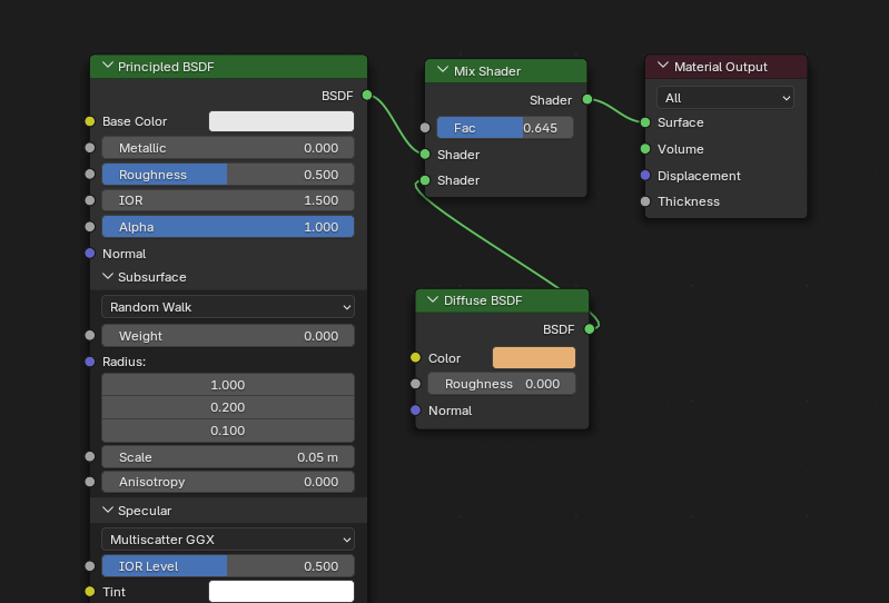
베이스 컬러는 대상의 색상을 정한다.
메탈릭은 금속재질을 정하며 보통 1또는 0을 사용한다.
러프니스는 표면의 거칠기이며 0이되면 거울처럼 주변을 반사한다.
노말은 텍스쳐 적용을 위해 사용되는 소켓이다.
예를 들어 텍스처를 적용해보자.

이 끔찍한 걸 블로그에 올릴까 말까 고민했는데 스크린샷 다시 찍기 귀찮으니 진행하도록 하겠다.
이런 식으로 다양한 값의 쉐이더를 추가해서 원하는 형태와 재질을 만드는 것이 머터리얼의 목적이다.
노이즈 텍스쳐의 경우 흑백을 표현함으로써 어두운 부분과 밝은 값에 다른 효과를 주는 것이 목적인데

이 값을 메탈릭에 적용할 경우 흰 부분은 금속 어두운 부분은 비금속의 특성을 가지게 된다.
컬러램프를 사용해 대비를 좀 더 높여서 확인해보면

하얀부분은 금속처럼 주변을 반사하고 검은색 부분은 매끈한 검은 플라스틱처럼 보이는것을 확인 할 수 있다.

사이클 엔진으로 보면 이런 느낌이다.
메탈릭이 아닌 러프니스에 연결하면 대비가 더 확연한데

하얀 부분은 1이기 때문에 거칠게 보이고 검은 부분은 0이기 때문에 매끈하게 보이게 된다.
자 이제 다시 그리운 의자를 꺼내보자

다음 시간에 이어서..
| 0904 TIL - 곰인형 모델링 및 리깅 (0) | 2024.09.05 |
|---|---|
| 0826 TIL - 모델링2 & 렌더링 기초1 (0) | 2024.08.26 |
| 0822 TIL - 블렌더로 의자 모델링 (0) | 2024.08.22 |